|
(21), (22) Заявка: 2005135863/09, 17.11.2005
(24) Дата начала отсчета срока действия патента:
17.11.2005
(43) Дата публикации заявки: 27.05.2007
(46) Опубликовано: 27.08.2008
(56) Список документов, цитированных в отчете о поиске:
RU 2259018 С2, 20.08.2005. WO 2005081553 A1, 01.09.2005. EP 1117270 A2, 18.07.2001. CN 1509085, 30.06.2004.
Адрес для переписки:
123100, Москва, а/я 48, Юридическая фирма “Жигачев и Христофоров”, пат.пов. А.А. Христофорову, рег. № 509
|
(72) Автор(ы):
Веселов Андрей Анатольевич (RU), Герасимов Дмитрий Олегович (RU), Шестак Павел Викторович (RU)
(73) Патентообладатель(и):
Общество с ограниченной ответственностью “ХитТелеком” (RU)
|
(54) КОММУНИКАЦИОННАЯ СИСТЕМА
(57) Реферат:
Изобретение относится в системам связи. Технический результат заключается в оптимизации связи между абонентами. Изобретение решает задачу создания единого и частных планов (методов и способов) абонентской нумерации и способов коммутации (в том числе автоматической) входящих и исходящих вызовов для различных абонентов и абонентских групп, использующих различное абонентское оборудование разных производителей, подключенное к разным сетям разных операторов; причем абоненты могут: самостоятельно создавать и корректировать частные планы нумерации для вызовов других абонентов; использовать частные планы нумерации других абонентов; самостоятельно задавать правила управления исходящими и входящими вызовами. 8 з.п. ф-лы, 6 ил., 9 табл.
Область техники
Изобретение относится к системам, способам и методам телекоммуникационной абонентской идентификации и коммутации и в первую очередь предназначено для создания единой глобальной и частных планов нумерации абонентских сущностей (людей, офисов, организаций и пр.) для обеспечения телефонной, видеотелефонной связи и передачи данных между офисами, организациями, предприятиями, физическими лицами и другими абонентами; для удовлетворения потребности удобства общения и совместимости вызывающего/вызываемого оборудования, подключенного к сетям разных операторов с использованием любых технологий присоединения.
Предшествующий уровень техники
Динамичное развитие науки и мировой экономики диктует необходимость быстрого получения информации, обмена информацией, согласования действий, принятия оптимальных решений и т.д., что заставляет человечество искать пути осуществления все более мобильных, быстрых, удобных в использовании и информативных коммуникаций. Кроме того, революционный прорыв в микропроцессорной технике и технологиях передачи данных обеспечил появление большого количества не совместимых друг с другом абонентских устройств, обладатели которых не могут связаться друг с другом по причине отсутствия единой системы нумерации (адресации) абонентов и способа коммутации не совместимых по сигналам устройств, присоединенных к сетям разных операторов с использованием разных технологий присоединения.
Например, старейшим способом нумерации абонентов являются номера телефонной сети общего пользования (ТФОП). Мобильные телефоны также нумеруются как абонентские терминалы ТФОП. Также существуют ведомственные и корпоративные сети со своей внутренней нумерацией для использования в пределах одного или нескольких офисов.
Кроме обычных и мобильных телефонов, существует огромное количество абонентских устройств в Интернете – IP-телефоны, VoIP-шлюзы, компьютеры и программы, видеотелефоны и др. специализированные терминалы. Абонентские устройства в Интернет можно идентифицировать по IP-адресу, но в силу технологических особенностей Интернет, нехватки IP-адресов, неудобства использования, а также отсутствия привязки абонента Интернет к конкретному терминалу и адресу использовать IP-адреса для идентификации абонента при доставке вызова нельзя. Поэтому, как правило, в сети Интернет используют некоторую виртуальную нумерацию. Например: буквенную для определения абонентов e-mail, MSN, SIPNET, Skype и др.; или цифровую, как в ICQ, EXTERNET, VONAGE и различных корпоративных IP-телефонных сетях.
В условиях быстрого технологического развития различных типов абонентских сетей в ТФОП и Интернет начинает появляться огромное количество систем нумерации абонентов, не совместимых друг с другом. Возникает проблема доставки вызова из одной сети в другую. Например, абоненты ТФОП или мобильных сетей не могут позвонить каждому абоненту SKYPE, EXTERNET, EXTERNET+, MSN, ICQ и др.
Другая проблема заключается в том, что с увеличением числа абонентских устройств растет количество цифр и символов в системах идентификации абонентов. Так, например, идентификация абонента ТФОП в национальном масштабе составляет, как правило, не менее 11 цифр: 3 для определения региона/города и 7 для определения конкретного телефона. Нумерация абонентов ICQ начиналась с 6 знаков и по состоянию на 2005 г. уже исчисляется 9 знаками.
Корпоративную телефонию уже невозможно представить без офисных АТС. Но даже с использованием офисных АТС все более сложными и затруднительными становятся вызовы между офисами. Очень часто, особенно в регионах, организации не могут купить даже многоканальный телефон, а при дозвоне до какого-нибудь сотрудника приходится набирать несколько длинных (11 знаков и более) номеров подряд для того, чтобы установить соединение через секретаря, при этом не всегда вызываемый абонент свободен или находится на месте. Спрос на корпоративные телефонные системы с коротким планом нумерации абонентов, работающих в разных географически удаленных друг от друга офисах, растет, а универсальной технологии, позволяющей объединять любые географически удаленные офисные АТС в единый план нумерации, нет.
Бизнес и общество становятся все более и более мобильными, количество мобильных абонентов в мире уже превысило количество абонентов ТФОП, и с каждым днем этот разрыв увеличивается и увеличивается. Даже в пределах одного сообщества (семья, организация или какое-либо неформальное объединение) резко увеличивается энтропия использования различных типов абонентского оборудования, подключенных по разным технологиям к разным операторам, зачастую не совместимых друг с другом. Например, большинство людей предпочитает пользоваться обычным телефоном или мобильным, в то же самое время растет число абонентов IP-телефонии, пользующихся самыми различными абонентскими устройствами: IP-телефоны, IP-шлюзы, программные телефоны и др.
Очень часто абоненты пользуются несколькими абонентскими терминалами одновременно. Например, обычным телефоном дома и на работе, в случае поездки куда-либо – мобильным, и изредка EXTERNET+, ICQ или SKYPE. Причем в зависимости от времени суток абонентам было бы удобнее получать вызовы на определенные устройства. Например, в рабочее время – на рабочее место, в ночное – на автоответчик, в другое – на домашний, а в случае недоступности – на мобильный.
Все это лишь усиливает потребность разработки единой системы нумерации и подчеркивает необходимость создания способа частной нумерации и технологий соединения с использованием коротких систем нумерации в пределах одного сообщества для упрощения, удобства и управления входящими и исходящими вызовами абонентского оборудования любого типа, присоединенного к сетям разных операторов.
Известна корпоративная коммуникационная система, патент №2259018 от 20 августа 2005 г., в которой описывается объединение офисов, компьютеров, телефонов и IP-телефонов в единую сеть, но в ней не предусматривается единая система нумерации для более сложных абонентских сущностей (отделов, организаций), отсутствует методика объединения разнотипных устройств в частные сети нумерации и нет способов взаимодействия с абонентскими устройствами в других сетях, в том числе с сетями мобильной телефонии.
Известные управляющие сервера (SoftSwitch Class 5) не обладают всеми функциями прямой автоматической доставки вызова абоненту по единой и частным системам нумерации, а также функциями для удобного управления входящими/исходящими вызовами. Поэтому неизбежно появление SoftSwitch новых версий (Class 6), обладающими дополнительными функциями для сопряжения абонентов любых сетей разных операторов.
Таким образом, все известные системы телекоммуникационной абонентской идентификации и коммутации имеют следующие недостатки:
во-первых, не предусмотрена единая система нумерации, объединяющая абонентов разных сетей разных операторов, использующих различное терминальное оборудование (обычный телефон, мобильный телефон, IP-телефон, офисные АТС, компьютер и компьютерные программы, Интернет-шлюз и др.);
во-вторых, нет методов и способов вызова и коммутации разного по типу и технологии присоединения оборудования, подключенного к сетям разных операторов, без особой договоренности между этими операторами (изолированность разных по типу и по системе нумерации сетей);
в-третьих, отсутствуют системы нумерации и способы коммутации (в том числе автоматической) для частных абонентских сетей по укороченному вызову разного оборудования, подключенного к разным операторам (проблема удобства связи для корпоративного и частного использования);
в-четвертых, нет гибкой интеллектуальной маршрутизации входящих и исходящих вызовов (сейчас адресация абонента идет путем указания номера конкретного терминала и/или номера абонентского устройства, а необходимо производить доставку на одно из нескольких устройств в зависимости от предпочтений абонента);
в-пятых, не обеспечивают гибкого механизма персонифицированных настроек, настраиваемых самим абонентом, по идентификации и коммутации входящих/исходящих вызовов;
в-шестых, не минимизируют расходы на местную, междугородную и междугородную мобильную связь и на роуминг;
в-седьмых, неудобны либо дороги в промышленной эксплуатации.
Раскрытие изобретения
Изобретение решает задачу создания единого и частных планов (методов и способов) абонентской нумерации и способов коммутации (в том числе автоматической) входящих и исходящих вызовов для различных абонентских сущностей (людей, групп, офисов, организаций, подразделений, конкретного оборудования и пр.), использующих различное абонентское оборудование разных производителей, подключенное к разным сетям разных операторов, причем абонентские сущности могут: самостоятельно создавать и корректировать частные планы нумерации для вызовов других абонентских сущностей, использовать частные планы нумерации других абонентских сущностей; самостоятельно задавать правила управления исходящими и входящими вызовами.
Кроме того, изобретением решаются следующие дополнительные задачи.
Единая нумерация абонентских сущностей независимо от сети расположения
Одновременное использование для абонентских сущностей, использующих абонентские устройства, подключенные к различным операторам, единой и частных систем нумерации для отдельно выделенных групп абонентов независимо от типа абонентского оборудования, сетей и операторов, к которым подключено абонентское оборудование.
Решение проблемы совместимости разного по технологии подключения и коммутации оборудования
Решение проблем совместимости при вызовах (в том числе автоматических) разного по типу и технологии подключения и коммутации абонентского оборудования разных производителей, подключенного к сетям разных операторов, без обязательного изменения операторских сетей и специальных договоренностей с операторами.
Удобное корпоративное и частное использование
Предоставляет механизмы для быстрого и удобного корпоративного и частного пользования (создание и использование коротких планов нумерации для частных сетей).
Доставка вызова до абонентской сущности, в том числе автоматическая, без привязки к конкретному принимающему абонентскому оборудованию
Возможность доставить вызов, в том числе автоматически, до абонентской сущности без привязки к конкретному абонентскому оборудованию или сети какого-либо определенного оператора. Вызов может доставляться до вызываемой абонентской сущности посредством последовательной или одновременной доставки на разное оборудование, принадлежащее вызываемой сущности.
Настройка индивидуальных правил маршрутизации исходящих и входящих вызовов
Возможность самостоятельной настройки параметров и индивидуальных предпочтений каждой абонентской сущностью для управления маршрутизацией входящих и исходящих вызовов в глобальной и частных системах нумерации.
Многоканальные номера, объединяющие разное оборудование в разных сетях
Возможность настройки многоканального вызова для любой группы абонентского оборудования, в том числе подключенного к сетям разных операторов.
Быстрое внедрение удобных и практичных сервисов для корпоративного использования
Быстрое внедрение, простота и удобство в корпоративном использовании: позволяет объединить в единый план нумерации абонентов нескольких географически удаленных офисных АТС любого типа, а вызовы доставлять сразу до вызываемого абонента автоматически, минуя секретаря и приемную, что экономит много времени. При отсутствии вызываемого абонента возможно перенаправлять вызов на любое абонентское оборудование в любой сети (например, на мобильный телефон, EXTEKNET+, Internet-автоответчик и др.).
Быстрое внедрение услуги короткого набора в операторских сетях
Позволяет операторам быстро и эффективно ввести услугу укороченного набора для частных сетей абонентов независимо от технологии подключения и типа используемого абонентского оборудования, как с использованием, так и без использования сети Интернет (Soft Switch Class 6 и Session Border Controller).
Централизованное хранение частных планов нумерации для любого абонентского оборудования, принадлежащего одной абонентской сущности
Абонентская сущность может централизованно хранить и настраивать частные правила нумерации и одновременно с этим использовать частные правила нумерации с любого абонентского оборудования вне зависимости от того, в какой сети расположено абонентское оборудование.
Совместимость с неизвестными сетями
Позволяет организовать взаимодействие с абонентскими устройствами и оборудованием, расположенными в неизвестных сетях, независимо от топологии и технологии построения сети, в том числе в сетях, принципы организации и методы нумерации которых не известны на момент подачи патентной заявки.
Единое пространство номеров абонентских сущностей
Позволяет создать единое пространство абонентских сущностей разных типов (человек, отдел, филиал, организация, и т.д.), а также снабдить эти абонентские сущности общими правилами нумерации и правилами управления входящими и исходящими вызовами.
Вышеуказанные цели достигаются путем включения в коммуникационную систему: сети пакетной передачи данных, соединяющейся посредством шлюзов и пограничных контроллеров с телефонной сетью общего пользования, с мобильными и с другими сетями разных операторов; единой системы идентификации абонентов и абонентских сущностей всех сетей разных операторов, соединяющихся с пакетной сетью передачи данных посредством шлюзов, что делает возможным вызовы, в том числе автоматические и многоканальные, между абонентами этих сетей независимо от технологии сетей и операторов; по крайней мере одного управляющего сервера, связанного с сетью пакетной передачи данных и выполненного с возможностью объединения различного оборудования в различных сетях в единую и частную системы нумерации абонентских сущностей, с возможностью управления коммутацией вызовов по единой и частным системам нумерации абонентов разных операторов независимо от технологии сетей; и полностью или частично содержащего правила, данные и настройки маршрутизации единой и частных сетей нумерации абонентов; абонентских сущностей с возможностью самостоятельного создания и корректировки частных планов нумерации для вызовов других абонентских сущностей, использования частных планов нумерации других абонентских сущностей и самостоятельного задания правил управления исходящими и входящими вызовами, определения предпочтительного маршрута прохождения вызовов через разных операторов связи, либо через телефонную сеть общего пользования, либо через сеть пакетной передачи данных, либо комбинаторно, в зависимости от заданных пользователем настроек маршрутизации.
Дополнительно коммуникационная система может иметь одну или несколько частных систем нумерации абонентов и абонентских сущностей всех сетей разных операторов, соединяющихся с пакетной сетью передачи данных посредством шлюзов, что делает возможным вызовы, в том числе автоматические и многоканальные, по укороченному набору любых абонентов этих сетей; возможности объединения абонентских сущностей единой и частной систем нумерации независимо от типа абонентского оборудования, сетей и операторов, к которым подключено абонентское оборудование, а также осуществления вызовов с использованием единой и частных систем нумерации для коммутации разного по типу и технологии подключения и коммутации абонентского оборудования разных производителей, подключенного к сетям разных операторов, в том числе без обязательного изменения операторских сетей и/или специальных договоренностей с операторами. Доставка вызовов может осуществляться в том числе автоматически.
См. фиг.1.
В качестве ТФОП может использоваться обычная телефонная сеть – проводная и беспроводная, аналоговая и цифровая или их комбинация.
К ТФОП может быть присоединен один или несколько телефонов и других абонентских устройств любого типа.
К ТФОП может присоединяться один или несколько офисов и шлюзов. Офис может соединяться с СППД и содержать различного типа абонентские устройства и АТС.
В качестве СППД может использоваться Интернет, а также любая совокупность обособленных операторских и частных сетей, связанных между собой какими-либо каналами или посредством Интернет.
Основная задача СППД – обеспечивать коммутацию и доставку вызовов между абонентскими устройствами в сетях разных операторов.
К СППД могут присоединяться один или несколько офисов, шлюзов, управляющих серверов, компьютеров, IP-телефонов и других абонентских устройств.
В качестве мобильной сети может использоваться любая аналоговая или цифровая беспроводная сеть любого оператора независимо от технологии (GSM, CDMA и др.) либо связанная между собой совокупность вышеуказанных сетей.
Мобильная сеть может обслуживать одного или несколько мобильных абонентов, а также абонентов других мобильных сетей, находящихся в роуминге.
Для получения доступа с мобильного телефона к корпоративной телефонной системе предприятия или организации некоторые офисы могут соединяться с офисными мобильными шлюзами.
В качестве ДРУГОЙ СЕТИ может использоваться любая известная или не известная в настоящий момент сеть со своей системой идентификации абонентов или абонентских устройств.
Шлюзы могут принадлежать разным операторам. В качестве шлюза может использоваться любой стандартный шлюз, принимающий и доставляющий вызов в формате сети присоединения. Также в качестве шлюза может использоваться пограничный контроллер со всеми функциями обычного шлюза и дополнительно поддерживающий сигнализацию и нумерацию разных типов сетей, в том числе информацию о вызывающем абоненте. Кроме того, в пограничных контроллерах может быть включена часть функций управляющего сервера.
Управляющий сервер может быть выполнен в форме вычислительного программируемого устройства – ЭВМ, которое управляет коммутацией всех вызовов, в том числе автоматических, единой глобальной и частных систем нумерации в зависимости от самостоятельно задаваемых каждым абонентом персонифицированных параметров. Основная задача управляющего сервера – хранить информацию о логике и правилах взаимодействия между абонентами любых сетей, а также управлять входящими и исходящими вызовами, в том числе автоматически, по единой и частным системам нумерации.
Абонентские настройки (могут храниться на управляющем сервере) идентифицируются по вызывающему оборудованию. У каждой абонентской сущности может быть несколько различных абонентских терминалов (оборудования), подключенных к сетям разных операторов (телефон, мобильный или IP-телефон, шлюз, компьютерная программа и др.). Для автоматического управления входящими и исходящими вызовами на управляющий сервер в обязательном порядке должен передаваться идентификатор вызывающего оборудования или абонента.
В качестве единой глобальной системы идентификации абонентов и абонентских сущностей можно принять за основу комбинацию цифр не менее 6 знаков без ограничений по длине.
В качестве частных систем идентификации абонентов и абонентских сущностей можно принять за основу комбинацию цифр длиною в 1, 2, 3, 4 и 5 знаков.
Цифровой код из единой и частных систем нумерации может присваиваться любой абонентской сущности (человек, организация, подразделение/офис, оборудование), в том числе без привязки к конкретному оборудованию, сети либо способу вызова.
Некоторые коды из единой и частных систем нумерации могут быть зарезервированы и использованы по специальному назначению согласно действующему законодательству. Например, 911 и другие экстренные вызовы специальных служб и помощи.
В качестве интеллектуальной системы маршрутизации для самостоятельного управления параметрами вызовов абоненту может быть предоставлен WEB-интерфейс, интерфейс с телефона или другой интерфейс для изменения личных настроек в управляющем сервере:
А) для исходящих вызовов: например, выбор по операторам, цене, качеству, и другим показателям.
Б) для входящих вызовов: последовательность вызова, в том числе автоматического, того или иного абонентского оборудования в различных операторских сетях с указанием времени действия правил.
Пример настроек абонентской сущности, имеющей единый номер 0870951000000:
Таблица 1 (абонентские окончания для абонентской сущности 0870951000000): |
| Устройство № |
Название |
Базовая сеть |
Номер в базовой сети |
| 1 |
Автоответчик |
EXTERNET |
088628 |
| 2 |
Моб. Город 1 |
Мобил. Город 1 |
+79059050608 |
| 3 |
Моб. Город 2 |
Мобил. Город 2 |
+79139131111 |
| 4 |
Домашний |
ТФОП Город 1 |
+70951000000 |
| 5 |
Рабочий Город 1 |
EXTERNET |
088625 ext 674 |
| 6 |
Рабочий Город 2 |
EXTERNET |
088100 ext 108 |
| 7 |
Ноутбук |
EXTERNET+ |
0870951000001 |
Таблица 2 (стандартные правила для входящих вызовов для абонентской сущности 0870951000000): |
| Время |
Приоритет 1 |
Приоритет 2 |
Приоритет N* |
| Рабочие дни 9:30-18:30 |
5 (рабочий Город 1) |
2 (мобильный Город 1) |
1 (автоответчик) |
Рабочие дни 0:00-7:00 |
7 (ноутбук) |
1 (автоответчик) |
|
Рабочие дни Остальное время (7:00-9:30 и 18:30-0:00) |
4 (домашний) |
2 (мобильный Город 1) |
1 (автоответчик) |
| Выходные дни 0:00-24:00 |
1 (автоответчик) |
|
|
Таблица 3 (исключения для входящих вызовов для абонентской сущности 0870951000000): |
| Время |
Приоритет 1 |
Приоритет 2 |
Приоритет N* |
| С 16 сентября 7:00 |
1 (автоответчик) |
|
|
| по 24 сентября 7:00 |
|
|
|
| С 19 октября 23:00 по 23 октября 7:00 |
6 (рабочий Город 2) |
3 (мобильный Город 2) |
1 (автоответчик) |
Таблица 4 (стандартные правила для исходящих вызовов для абонентской сущности 0870951000000): |
| Набор |
Приоритет 1 |
Приоритет 2 |
Приоритет N* |
| 08* |
EXTERNET |
|
|
| Хх (частные) |
Группа 1 |
|
|
| Хххх (корпорат.) |
Группа 2 |
|
|
| Ххх хххх (местн.) |
Оператор 1 |
Оператор 2 |
Оператор 3 |
| 8 уу хххххх (рег.) |
Оператор 2 |
Оператор 4 |
Оператор 1 |
| 8 абс ххххххх (нац.) |
Оператор5 |
Оператор 7 |
Оператор 6 |
| 8 абс ххххххх (моб.) |
Оператор 3 |
Оператор 5 |
Оператор 1 |
| 810 х абс ххххххх |
Оператор 4 |
Оператор 1 |
Оператор 7 |
Таблица 5 (исключения для исходящих вызовов для абонентской сущности 0870951000000): |
| Набор |
Приоритет 1 |
Приоритет 2 |
Приоритет N* |
| 08 |
Оператор 1 |
|
|
| 8383 ххххххх (Город 2) |
Оператор 3 |
Оператор 8 |
Оператор 4 |
| 8101212 ххххххх |
Оператор 6 |
Оператор 7 |
Оператор 8 |
| 8916 ххххххх |
Мобильный шлюз 1 |
Оператор 3 |
Оператор 5 |
Таблица 6 (короткая нумерация – частная группа 1, пример настройки для абонентской сущности 0870951000000): |
| Короткий частный номер |
Абонент |
Приоритет 1 Базовая сеть/номер |
Приоритет N* Базовая сеть/номер |
| 11 |
Жена |
Единый, 0870951000011 |
ТФОП, +79160606091 |
| 12 |
Сын |
EXTERNET, 088101 |
ТФОП, +79163636391 |
| 13 |
Дед |
ТФОП, +70722522188 |
|
| 14 |
Теща |
ТФОП, +70951522188 |
|
| 15 |
Брат |
Единый, 0870951000022 |
|
| 16 |
Друг Саша |
ТФОП, +79163636391 |
|
| 17 |
Дом |
Е+, 0870951000002 |
ТФОП, +70952405585 |
| 18 |
Офис |
ТФОП, +70952405585 |
|
Таблица 7 (короткая нумерация – корпоративная группа 2, пример настройки для абонентской сущности 0870951000000): |
| Короткий корпоративный номер |
Абонент |
Приоритет 1 Базовая сеть/номер |
Приоритет N* Базовая сеть/номер |
| 1201 |
Менеджер |
EXTERNET 088221 Ext 271 |
ТФОП, +78120000201 |
| 1202 |
Продавец |
ТФОП 80950950202 |
Мобильный, +79000000202 |
| 1203 |
Агент |
EXTERNET 088223 |
Мобильный, +79000000203 |
| 1205 |
Сисадмин |
EXTERNET 088224 Ext 277 |
Мобильный, +79000000205 |
| 1209 |
Представитель |
EXTERNET 088226 Ext 89139130209 |
Мобильный, +79000000209 |
| 1301 |
Менеджер |
EXTERNET 088321 Ext 371 |
ТФОП, +78120000301 |
| 1302 |
Представитель |
EXTERNET 088302 |
Мобильный, +79000000302 |
| 1303 |
Директор по развитию |
EXTERNET 088322 Ext 373 |
Мобильный, +79000000303 |
| 1304 |
Юрист |
EXTERNET 088313 Ext 374 |
Мобильный, +79000000304 |
| 1305 |
Сисадмин |
EXTERNET 088324 Ext 377 |
Мобильный, +79000000305 |
| 1401 |
Продавец |
EXTERNET 088420 Ext 80950950401 |
Мобильный, +79000000401 |
| 1403 |
Дилер |
EXTERNET 088421 Ext 89059050403 |
|
| 1404 |
Директор по развитию |
EXTERNET 088425 Ext 474 |
Мобильный, +79000000404 |
| 1405 |
Сисадмин |
EXTERNET 088405 |
Мобильный, +79000000405 |
| 1407 |
Представитель |
EXTERNET 088407 |
Мобильный, +79000000407 |
| 1408 |
Командировочный |
EXTERNET 088423 Ext 89059050408 |
|
| 1409 |
Futyn |
EXTERNET 088423 Ext 89059050409 |
|
| 1501 |
Агент |
EXTERNET 088520 Ext 80950950501 |
Мобильный, +79000000501 |
| 1504 |
Директор |
EXTERNET 088525 Ext 574 |
Мобильный, +79000000504 |
| 1509 |
Юрист |
EXTERNET 088523 Ext 89139130509 |
|
Таблица 8 (абонентские окончания для абонентской сущности 0870951088605): |
| Устройство № |
Название |
Базовая сеть |
Номер в базовой сети |
| 1 |
Моб. Город 2 |
Мобил. Город 2 |
+79059050809 |
| 2 |
Рабочий Город 2 |
EXTERNET |
088605 |
Таблица 9 (короткая нумерация – частная группа 3, пример настройки для абонентской сущности 0870951088605): |
| Короткий номер |
Абонент |
Приоритет 1 Базовая сеть/номер |
Приоритет N* Базовая сеть/номер |
| 15 |
Руководитель отдела ТП |
Единый, 0870951000000 |
|
| 18 |
Сын |
ТФОП, +79163636391 |
|
Приоритет N во всех таблицах означает, что приоритетов может быть несколько, по желанию абоненты могут задавать N индивидуально. Кроме того, вместо приоритета N может быть выставлено значение “Доставить сразу” – это означает необходимость доставки вызова одновременно по всем указанным в списке маршрутам (многоканальный вызов на любую группу различного оборудования в разных операторских сетях), а соединение установить с первым ответившим оборудованием.
С учетом вышеописанных настроек для определения оборудования доставки вызова необходимо и достаточно знать номер единой (ГЛОБАЛЬНОЙ) или частной системы нумерации, а также идентифицировать вызывающее абонентское оборудование. В этом случае по вызывающему оборудованию находятся настройки маршрутизации, а по универсальному либо частному номеру определяется сеть и номер оборудования доставки вызова в терминах нумерации вызываемой сети.
Таким образом, можно идентифицировать вызываемого абонента без привязки к конкретному абонентскому оборудованию или сети какого-либо определенного оператора, вызов может быть доставлен (в том числе автоматически) до вызываемой абонентской сущности посредством последовательной или одновременной доставки на разное оборудование, посредством которого вызываемая сущность может принять звонок; а также с помощью веб-интерфейса, телефона или другого оборудования, находящегося в сети, соединенной с пакетной сетью передачи данных, можно предоставить инструмент для самостоятельной настройки параметров и индивидуальных предпочтений каждым абонентом для управления и маршрутизацией входящих и исходящих вызовов в глобальной и частных системах нумерации.
Кроме того, при наборе номера необходимо отличать обычные вызовы по правилам нумерации данной сети от вызовов по единой (глобальной) и частным системам нумерации. Для решения этой задачи можно зарезервировать префиксы, заведомо не использующиеся в той или иной сети. Например, все вызовы по глобальной системе нумерации начинать с 99 или 81099, а по частным системам с использованием таких же, или других, или пустых префиксов.
Пример. Звонок на единый номер. Общая схема
В качестве примера рассмотрим звонок с телефона (605) к абонентской сущности с единым номером 0870951000000 (фиг.6). В этом примере абонент набирает короткий номер, который затем (с помощью настроек на управляющем сервере) преобразуется в единый номер. Доставить вызов в данном примере удается только на абонентское устройство со вторым приоритетом.
Абонент из Офиса Город 2 звонит абоненту “Руководитель отдела ТП”.
Абонент набирает на своем телефоне 605 номер 15.
Сигнал набора номера попадает на шлюз 622.
Шлюз 622 связывается с управляющим сервером 650 и просит установить соединение с абонентом 15.
Управляющий сервер идентифицирует звонящего как абонентскую сущность с единым номером 0870951088605. Управляющий сервер определяет, что набран укороченный номер, и находит частный план нумерации, принадлежащий данной абонентской сущности (таблица 9).
Управляющий сервер 650 с помощью таблицы настроек 9 определяет, что необходимо установить соединение с абонентской сущностью, имеющей единый номер 0870951000000.
Управляющий сервер 650 с помощью таблиц настройки входящих вызовов для номера 0870951000000 (таблицы 1-4) определяет список абонентских устройств, на которые необходимо доставлять вызов.
Управляющий сервер 650 начинает установку соединения с абонентским устройством из списка, имеющим первый приоритет, то есть с абонентским устройством Офис Город 1.
Управляющий сервер 650 отправляет на шлюз 622 информацию о том, что нужно доставить вызов на шлюз 625 посредством канала 088625.
Управляющий сервер 650 отправляет на шлюз 625 информацию о том, что нужно принять вызов от шлюза 622 и затем перенаправить его на номер 674.
Шлюз 622 устанавливает соединение со шлюзом 625 посредством канала 088625.
Шлюз 625 принимает вызов от шлюза 622 и затем устанавливает соединение с АТС 614 посредством канала 673.
Затем шлюз 625 набирает в АТС (614) добавочный номер 674 и устанавливает прямое соединение с вызываемым абонентским устройством телефон 604.
Если Абонентское устройство телефон 604 не может принять вызов (занято, нет ответа и т.п.), то шлюз 625 передает эту информацию на управляющий сервер 650.
Тогда Управляющий сервер 650 начинает установку соединения со вторым абонентским устройством из списка, то есть с абонентским устройством Мобильный телефон 608.
Управляющий сервер 650 отправляет на шлюз 622 информацию о том, что нужно доставить вызов на шлюз 623 посредством канала 088623.
Управляющий сервер 650 отправляет на шлюз 623 информацию о том, что нужно принять вызов от шлюза 622 и затем перенаправить его на номер 89059050608.
Шлюз 622 устанавливает соединение со шлюзом 623 посредством канала 088623.
Шлюз 623 принимает вызов от шлюза 622, и затем устанавливает соединение с мобильной сетью Город 1 (644) посредством канала 89139130623.
Затем шлюз 623 набирает в мобильной сети Город 1 (644) добавочный номер 89059050608 и устанавливает прямое соединение с вызываемым абонентским устройством телефон 608.
В результате образуется прямое соединение между абонентами.
Таким образом, произошел вызов с использованием технологий: частная нумерация, единые номера, управление входящими звонками.
Установка вызова между сетями
Установка соединения между различными сетями возможна следующим образом:
ТЕЛЕФОН ТФОП ШЛЮЗ СППД Управляющий сервер СППД ШЛЮЗ ДРУГАЯ СЕТЬ (неизвестное абонентское устройство)
Другой Вариант: ТЕЛЕФОН СЕТЬ I ШЛЮЗ КОММУТАТОР 1 СППД УПРАВЛЯЮЩИЙ СЕРВЕР СППД ШЛЮЗ КОММУТАТОР 2 ДРУГАЯ СЕТЬ 2 Неизвестное абонентское устройство
либо без прохождения сигнала через управляющий сервер (см. фиг.5).
На фиг.5 приведены различные типы шлюзов-коммутаторов и сетей, которые они могут объединять:
СППД-ТФОП шлюз (520) связывает СППД и ТФОП Город 1.
СППД-АТС шлюз (525) связывает СППД и Сеть внутренних номеров АТС офиса Город 1 (514).
Шлюз СППД – Мобильные (523) связывает СППД и сеть мобильного оператора Город 2 (544).
Шлюз СППД – Неизвестная сеть (526) связывает СППД и сеть неизвестного оператора (543).
Возможны и другие варианты шлюзов-коммутаторов, связывающих между собой сети.
Использование шлюзов-коммутаторов позволяет более оптимально устанавливать соединение, в случае совпадения вызываемой и вызывающих сетей доставка сигнала может осуществляться без прохождения сигнала через СППД.
Таким образом, при соблюдении специальной договоренности с операторами (условие введения системы префиксов и маршрутизации через СППД с использованием управляющего сервера) возможно объединение абонентов всех операторов в единую и частные системы нумерации независимо от типов абонентского оборудования и технологии присоединения к сетям операторов, к которым подключено данное оборудование.
Шлюзы-коммутаторы
Существенное ограничение в описанном выше случае – это условие наличия договоренности с операторами, что не всегда возможно сделать в силу технологических или политических особенностей.
Для устранения данного ограничения можно использовать шлюзы-коммутаторы. Шлюз-коммутатор используется для соединения двух разных сетей и позволяет доставлять вызовы в одну либо в обе стороны. Шлюз-коммутатор может выполнять часть функций Управляющего сервера, например, для оптимизации маршрута доставки вызова.
Шлюзы-коммутаторы могут применяться для доставки вызовов через СППД и для решения проблемы разделения планов нумерации в сети оператора от правил вызова абонентов из единой или частных систем нумерации.
Основная задача шлюза-коммутатора – направлять вызовы абонентам единой (ГЛОБАЛЬНОЙ) или частных систем нумерации через СППД. Некоторые шлюзы-коммутаторы могут делать различия между внутрисетевыми звонками в сеть оператора и через СППД и направлять их в ту или иную сеть соответственно.
В качестве шлюзов-коммутаторов могут использоваться:
аналоговые и цифровые VoIP-шлюзы различных конфигураций,
мобильные шлюзы, например, Мобильные-АТС, GSM-ТФОП или GSM-СППД,
АТС: аналоговые, цифровые, IP и другие,
программные коммутаторы VoIP (GateKeepers и SoftSwitches),
различное оборудование для связки разных сегментов сетей (мосты, роутеры, пограничные контроллеры и др.),
комбинация вышеупомянутых средств.
Использование шлюзов-коммутаторов возможно в 3 вариантах:
call direct
callthrough
callback
Режим CallDirect
При работе шлюза-коммутатора в режиме Call direct шлюз доставляет вызов из одной сети в другую. Причем шлюз не запрашивает у абонента ввода дополнительного номера после приема вызова. Все необходимая информация для обработки вызова поступает либо от абонента в момент первичной инициации вызова, либо от управляющего сервера в момент передачи звонка через СППД.
При работе шлюза-коммутатора в режиме Call direct подразумевается, что есть возможность разделения вызовов инициированных в сети на две группы: вызовы абонентов внутри сети (внутренние вызовы сети) и вызовы абонентов с использованием единой (ГЛОБАЛЬНОЙ) или частных систем нумерации. В результате на шлюз-коммутатор будут поступать только вызовы из второй группы, т.е. предназначенные для доставки в другие сети и имеющие единый (глобальный) формат номера. Такие вызовы шлюз-коммутатор сможет отправлять на управляющий сервер, не требуя ввода дополнительных номеров от вызывающего абонента (автоматический вызов).
Упомянутое выше разделение звонков на две группы можно обеспечить на стороне вызывающего абонента путем настройки параметров уже существующего сетевого абонентского оборудования и/или путем незначительной реорганизации подключения к оператору. Примеры подключения различных шлюзов-коммутаторов call direct см. на фиг.2.
При этом возможны следующие варианты прохождения сигнала.
Пример. Режим Call Direct, звонок с офисного на стационарный телефон
В качестве примера рассмотрим звонок с офисного телефона 201 на стационарный телефон 202 (фиг.2).
Абонент “Менеджер” из Офиса Город 4 звонит абоненту “Продавец”.
Абонент “Менеджер” набирает на своем телефоне 201 номер 1202.
Сигнал набора номера попадает на цифровую АТС 211. АТС определяет, что вызов не является внутренним вызовом сети АТС 211, и отправляет вызов на шлюз 221 через канал Е1.
Шлюз 221 связывается с управляющим сервером 250 и просит установить соединение с абонентом 1202.
Управляющий сервер 250 с помощью таблицы настроек 7 определяет шлюз (220) для доставки вызова и добавочный номер 80950950202 абонента 1202 в системе нумерации ТФОП Город 1 (241).
Управляющий сервер 250 с учетом индивидуальных настроек и предпочтений абонентов подготавливает и передает информацию для установки соединения вызывающему шлюзу (221) и вызываемому шлюзу (220) и затем контролирует установку соединения между шлюзами.
Управляющий сервер 250 отправляет на шлюз 221 информацию о том, что нужно доставить вызов на шлюз 220 посредством канала 088220.
Управляющий сервер 250 отправляет на шлюз 220 информацию о том, что нужно принять вызов от шлюза 221 и затем перенаправить его на номер 80950950202.
Шлюз 221 устанавливает соединение со шлюзом 220 посредством канала 088220.
Шлюз 220 принимает вызов от шлюза 221 и затем устанавливает соединение ТФОП Город 1 (241) посредством канала 80950950220.
Затем шлюз 220 набирает в сети ТФОП Город 1 (241) добавочный номер 80950950202 и устанавливает прямое соединение с вызываемым абонентом “Продавец”, находящемся на телефоне 202.
В результате образуется прямое соединение между абонентами “Менеджер” и “Продавец”.
Таким образом, шлюзы 221 и 220 отработали в режиме Call Direct, так как доставили вызов из одной сети в другую без запроса у звонящего абонента ввода дополнительных номеров.
Пример. Режим Call Direct, звонок с офисного на телефон, подключенный к СППД-шлюзу
В качестве примера рассмотрим звонок с офисного телефона 205 на телефон 203, подключенный к СППД-шлюзу (фиг.2).
Абонент “Сисадмин” из Офиса Город 3 звонит абоненту “Продавец”.
Абонент “Сисадмин” набирает на своем телефоне 205 номер 1203.
Сигнал набора номера попадает на АТС 214. АТС определяет, что вызов не является внутренним вызовом сети АТС 214, и отправляет вызов на шлюз 225 через один из свободных каналов СО.
Шлюз 225 связывается с управляющим сервером 250 и просит установить соединение с абонентом 1203.
Управляющий сервер 250 с помощью таблицы настроек 7 определяет шлюз (223) для доставки вызова и номер канала 08223.
Управляющий сервер 250 с учетом индивидуальных настроек и предпочтений абонентов подготавливает и передает информацию для установки соединения вызывающему шлюзу (225) и вызываемому шлюзу (223) и затем контролирует установку соединения между шлюзами.
Управляющий сервер 250 отправляет на шлюз 225 информацию о том, что нужно доставить вызов на шлюз 223 посредством канала 088223.
Управляющий сервер 250 отправляет на шлюз 223 информацию о том, что нужно принять вызов от шлюза 225.
Шлюз 225 устанавливает соединение со шлюзом 223 посредством канала 088223.
Шлюз 223 принимает вызов от шлюза 225 и затем отправляет его на Телефон 203.
В результате образуется прямое соединение между абонентами “Сисадмин” и “Агент”.
Таким образом, шлюзы 225 и 223 отработали в режиме Call Direct, так как доставили вызов из одной сети в другую без запроса у звонящего абонента ввода дополнительных номеров.
Пример. Режим Call Direct, звонок с мобильного на телефон, подключенный к цифровой АТС
В качестве примера рассмотрим звонок с мобильного телефона 209 на телефон 201, подключенный к цифровой АТС (фиг.2).
Абонент “Представитель” из Мобильной сети Города 2 звонит с мобильного телефона абоненту “Менеджер” в офис Город 4.
Абонент “Представитель” набирает на своем мобильном телефоне 209 номер 1201.
Сигнал набора номера попадает в Мобильную сеть Город 2 (244). Мобильный оператор определяет, что набран номер абонента, расположенного за пределами сети оператора, и что номер задан в коротком корпоративном формате. Тогда мобильный оператор отправляет вызов на шлюз 226 через канал 89139130226.
Шлюз 226 связывается с управляющим сервером 250 и просит установить соединение с абонентом 1201.
Управляющий сервер 250 с помощью таблицы настроек 7 определяет шлюз (221) и добавочный номер 271 для доставки вызова.
Управляющий сервер 250 с учетом индивидуальных настроек и предпочтений абонентов подготавливает и передает информацию для установки соединения вызывающему шлюзу (226) и вызываемому шлюзу (221) и затем контролирует установку соединения между шлюзами.
Управляющий сервер 250 отправляет на шлюз 226 информацию о том, что нужно доставить вызов на шлюз 221 посредством канала 088221.
Управляющий сервер 250 отправляет на шлюз 221 информацию о том, что нужно принять вызов от шлюза 226 и затем перенаправить вызов на номер 271 в системе нумерации Цифровой АТС (211).
Шлюз 226 устанавливает соединение со шлюзом 221 посредством канала 088221.
Шлюз 221 принимает вызов от шлюза 226.
Шлюз 221 доставляет вызов на АТС (211) и затем производит набор дополнительного номера 271.
В результате образуется прямое соединение между абонентами “Представитель” и “Менеджер”.
Таким образом, шлюзы 226 и 221 отработали в режиме Call Direct, так как доставили вызов из одной сети в другую без запроса у звонящего абонента ввода дополнительных номеров.
Режимы callthrough и callback
При работе шлюза-коммутатора в режимах callthrough и callback шлюз также доставляет вызов из одной сети в другую. Однако в этом случае шлюз запрашивает у абонента ввод дополнительного номера, который необходим для дальнейшей установки соединения.
Режимы callthrough и callback применяются в случае отсутствия специальной договоренности с оператором вызывающей сети и/или в случае невозможности использования технологии доступа к СППД на стороне абонента (например, по мобильному телефону, таксофону и пр.). В этих случаях необходимо организовать соединение сети оператора с СППД посредством шлюза-коммутатора и обеспечить доступ и авторизацию вызывающего абонентского оборудования на шлюзе-коммутаторе присоединения. Авторизацию можно обеспечить с помощью:
определения номера абонента в сети оператора,
по ПИН-коду,
другими методами,
комбинацией вышеуказанных способов.
При этом абонент сначала набирает номер шлюза-коммутатора в формате сети оператора и после установки соединения может воспользоваться единой (ГЛОБАЛЬНОЙ) или частными системами нумерации.
При дозвоне на шлюз-коммутатор доступа в режиме callthrough абонент сразу получает возможность набрать дополнительный номер, тогда как в режиме callback шлюз регистрирует входящий вызов от абонента, а затем через некоторое время шлюз (тот же, что регистрировал вызов, либо другой) перезванивает ему (абоненту). Абонент принимает входящий вызов, устанавливает соединение со шлюзом-коммутатором и после этого абонент получает возможность ввести дополнительный номер.
Примеры подключения различных шлюзов-коммутаторов callthrough и callback см. на фиг.4.
При этом возможны следующие варианты прохождения сигнала.
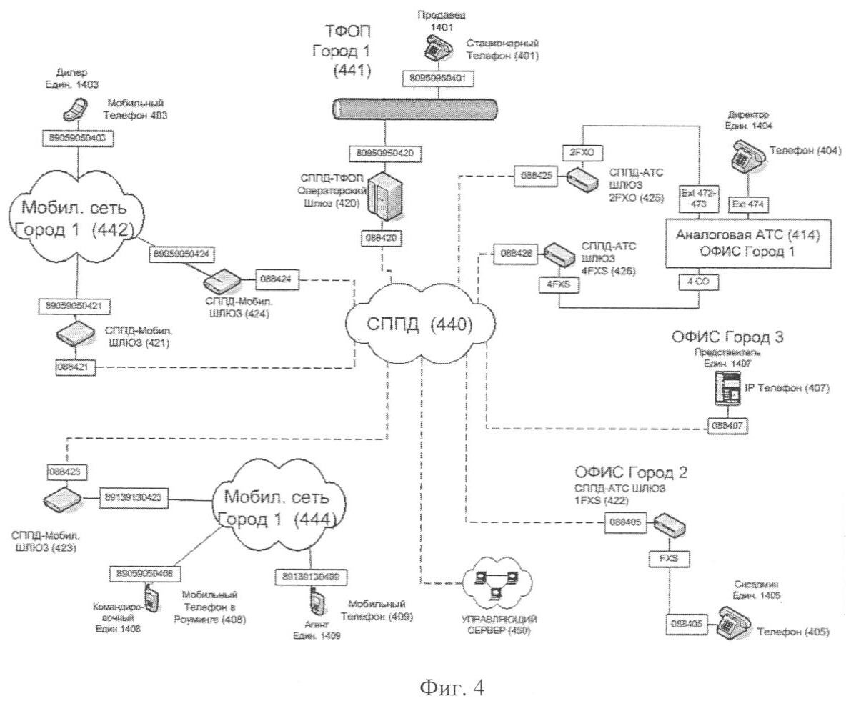
Пример. Режим callthrough, звонок с мобильного на стационарный телефон
В качестве примера рассмотрим звонок с мобильного телефона 409 на стационарный телефон 401, подключенный к ТФОП (фиг.4).
Абонент “Агент” набирает на своем мобильном телефоне 409 мобильный номер шлюза Мобильные-СППД (423), т.е. набирает номер 89139130423.
В Мобильной сети Город 1 (444) устанавливается соединение между абонентами 89139130409 и 89139130423, т.е. между телефоном 409 и шлюзом 423.
Не разрывая соединения, абонент “Агент” набирает номер абонента “Продавец”, т.е. набирает номер 80950950401.
Шлюз 423 связывается с управляющим сервером 450 и просит установить соединение с абонентом 80950950401.
Управляющий сервер 450 с помощью таблицы настроек 7 определяет шлюз для доставки вызова (420).
Управляющий сервер 450 с учетом индивидуальных настроек и предпочтений абонентов подготавливает и передает информацию для установки соединения вызывающему шлюзу (423) и вызываемой стороне (420) и затем контролирует установку соединения.
Управляющий сервер 450 отправляет на шлюз 423 информацию о том, что нужно доставить вызов на шлюз 420 посредством канала 088420, а затем перенаправить его на номер 80950950401.
Управляющий сервер 450 отправляет на шлюз 420 информацию о том, что нужно принять вызов от шлюза 423.
Шлюз 423 устанавливает соединение со шлюзом 420 посредством канала 088420 через сеть СППД 440.
Шлюз 420 принимает вызов от шлюза 423 и через ТФОП Город 1 (441) доставляет его на телефон 401.
В результате образуется прямое соединение между абонентами “Агент” и “Продавец”. Таким образом, шлюз 423 выполняет соединение в режиме callthrough.
Пример. Режим callback, звонок с мобильного на офисный телефон
В качестве примера рассмотрим звонок с мобильного телефона 403 на офисный телефон 405 (фиг.4).
Абонент “Дилер” хочет позвонить абоненту “Сисадмин” в офис Город 2.
Абонент “Дилер” набирает на своем мобильном телефоне 403 мобильный номер шлюза Мобильные-СППД (424), т.е. набирает номер 89059050424.
Мобильные-СППД-шлюз 424 регистрирует входящий звонок с номера 89059050403 из Мобильной сети Город 1 (442), определяет номер звонящего, а затем отклоняет входящий вызов.
Шлюз 424 связывается с управляющим сервером 450 и сообщает, что зарегистрирован входящий звонок от абонента 89059050424.
Управляющий сервер 450 с учетом настроек подбирает свободный Мобильные-СППД-шлюз, имеющий выход в Мобильную сеть Город 1 (421).
Управляющий сервер 450 отправляет на шлюз 421 информацию о том, что необходимо установить соединение с абонентом 89059050403 через Мобильную сеть Город 1 (442).
Шлюз 421 звонит абоненту 89059050403 через Мобильную сеть Город 1 (442).
Абонент “Дилер” принимает входящий вызов от Мобильные-СППД-шлюза 421.
В Мобильной сети Город 1 (442) устанавливается соединение между абонентами и 89059050421, и 89059050403, т.е. между шлюзом 421 и телефоном 403.
Не разрывая соединения, абонент “Дилер” набирает номер абонента “Сисадмин”, т.е. набирает номер 088405.
Шлюз 421 связывается с управляющим сервером 450 и просит установить соединение с абонентом 088405.
Управляющий сервер 450 с помощью таблицы настроек 7 определяет шлюз для доставки вызова (422)
Управляющий сервер 450 с учетом индивидуальных настроек и предпочтений абонентов подготавливает и передает информацию для установки соединения вызывающему шлюзу (421) и вызываемому шлюзу (422) и затем контролирует установку соединения.
Управляющий сервер 450 отправляет на шлюз 421 информацию о том, что нужно доставить вызов на шлюз 422 посредством канала 088405.
Управляющий сервер 450 отправляет на шлюз 422 информацию о том, что нужно принять вызов от шлюза 421.
Шлюз 421 устанавливает соединение со шлюзом 422 посредством канала 088405 через сеть СППД 440.
Шлюз 422 принимает вызов от шлюза 421 и через FXS-порт доставляет его на телефон 405.
В результате образуется прямое соединение между абонентами “Дилер” и “Сисадмин”.
Таким образом, шлюзы 424 и 421 выполняют соединение в режиме callback. Шлюз 424 регистрирует вызов от абонента-инициатора, а шлюз 421 связывается с абонентом-инициатором и предоставляет возможность ввода дополнительного номера.
Таким образом, изобретение обеспечивает вызовы между абонентами разных операторов, использующими разные, в том числе не совместимые друг с другом, системы нумерации и технологически разное абонентское оборудование разных производителей, в том числе без обязательного изменения операторских сетей и/или специальных договоренностей с операторами. А также предоставляет механизмы для быстрого и удобного корпоративного и частного пользования (настройка коротких планов нумерации для частных сетей).
Многоканальные номера
В случае настройки входящих вызовов указывается несколько способов доставки с разными приоритетами, что позволяет (в случае недоступности или занятости основных абонентских устройств) доставлять вызов на второстепенные абонентские устройства и, тем самым, решить задачу организации многоканального номера для любой группы абонентского оборудования, в том числе подключенного к сетям разных операторов, а также доставлять вызов по всем маршрутам одновременно и устанавливать соединение с первым ответившим.
Быстрое внедрение услуги короткого набора
В традиционной телефонии объединение нескольких удаленных офисных АТС в единый план нумерации возможен только с использованием сигнальных протоколов, таких как EDSS1, PRI и т.п. по цифровым каналам связи E1. При доставке вызовов на малую офисную АТС по стандартной медной паре (интерфейс FXS) не предусмотрен стандартный механизм/сигнализация для переключения вызова на требующегося абонента из ряда пользователей этой АТС.
Устранить данный недостаток можно путем доставки вызова не на внешнюю линию АТС (интерфейсы СО), а на внутреннюю (интерфейс Ext), с последующим донабором внутреннего номера вызываемого абонента. См. фиг.3 и таблицу 7.
В данных примерах исходящие вызовы по 4-значным (коротким корпоративным) номерам абонентов корпоративной сети могут направляться через каналы:
088313 (протокол взаимодействия с IP АТС),
088321 (цифровой канал Е1),
088323, 088325 (аналоговые стыки АТС – ШЛЮЗ по интерфейсам СО – FXS соответственно),
088302 (IP-телефон или порт шлюза).
А входящие вызовы могут доставляться с использованием следующих каналов:
088313 (IP АТС),
088321 (цифровой канал E1),
088322, 088324 (аналоговые стыки ШЛЮЗ – АТС по интерфейсам FXO – Ext соответственно),
088302 (IP-телефон или порт шлюза).
Примеры доставки вызовов:
Пример. Звонок Аналоговая АТС – Аналоговая АТС
В качестве примера рассмотрим звонок с аналоговой АТС 312 на аналоговую АТС 314 (фиг.3).
Абонент “Директор по развитию” из Офиса Город 1 звонит абоненту “Сисадмин” в офис Город 3.
Абонент “Директор по развитию” набирает на своем телефоне 303 номер 1305.
Сигнал набора номера попадает на АТС 312 и далее посредством канала СО попадает на шлюз 322.
Шлюз 322 связывается с управляющим сервером 350 и просит установить соединение с абонентом 1305.
Управляющий сервер 350 с помощью таблицы настроек 7 определяет шлюз (324) для доставки вызова и добавочный номер 377 абонента 1305 в системе нумерации АТС 314 офиса Город 3.
Управляющий сервер 350 с учетом индивидуальных настроек и предпочтений абонентов подготавливает и передает информацию для установки соединения вызывающему шлюзу (322) и вызываемому шлюзу (324) и затем контролирует установку соединения между шлюзами.
Управляющий сервер 350 отправляет на шлюз 322 информацию о том, что нужно доставить вызов на шлюз 324 посредством канала 088324.
Управляющий сервер 350 отправляет на шлюз 324 информацию о том, что нужно принять вызов от шлюза 322 и затем перенаправить его на АТС 314, на внутренний номер 377.
Шлюз 322 устанавливает соединение со шлюзом 324 посредством канала 088324.
Шлюз 324 принимает вызов от шлюза 322, и затем устанавливает соединение с АТС 314 посредством одной из внутренних линий Ext 375-376.
Затем шлюз 324 набирает на АТС 314 добавочный номер 377 и устанавливает прямое соединение с вызываемым абонентом “Сисадмин”, находящийся на телефоне 305.
В результате образуется прямое соединение между абонентами “Директор по развитию” и “Сисадмин”, т.е. между телефонами 303 и 305.
Пример. Звонок IP АТС – Аналоговая АТС
В качестве примера рассмотрим звонок с IP АТС 313 на аналоговую АТС 314 (фиг.3).
Абонент “Юрист” из офиса Город 2 набирает абонента “Директор по развитию” из офиса Город 1.
Абонент “Юрист” набирает на своем телефоне 304 номер 1403.
Сигнал набора номера попадает на IP АТС 313.
IP АТС 313 связывается с управляющим сервером 350 и просит установить соединение с абонентом 1303.
Управляющий сервер 350 с помощью таблицы настроек 7 определяет шлюз (322) для доставки вызова и добавочный номер 373 абонента 1303 в системе нумерации АТС 312 офиса Город 1.
Управляющий сервер 350 с учетом индивидуальных настроек и предпочтений абонентов подготавливает и передает информацию для установки соединения вызывающей стороне (313) и вызываемому шлюзу (322) и затем контролирует установку соединения.
Управляющий сервер 350 отправляет на IP ATC 313 информацию о том, что нужно доставить вызов на шлюз 322 посредством канала 088322.
Управляющий сервер 350 отправляет на шлюз 322 информацию о том, что нужно принять вызов от IP ATC 313 и затем перенаправить его на ATC 312, на внутренний номер 373.
IP ATC 313 устанавливает соединение со шлюзом 322 посредством канала 088322.
Шлюз 322 принимает вызов от шлюза IP ATC 313 и затем устанавливает соединение с ATC 312 посредством канала Ext 372.
Затем шлюз 322 набирает на ATC 312 добавочный номер 373 и устанавливает прямое соединение с вызываемым абонентом “Директор по развитию”, т.е. с телефоном 303.
В результате образуется прямое соединение между абонентами “Юрист” и “Директор по развитию”.
Пример. Звонок IP-Телефон – Цифровая ATC
В качестве примера рассмотрим звонок с IP-телефона 302 на цифровую ATC 311 (фиг.3).
Абонент “Представитель” набирает абонента “Менеджер” в офисе Город 4.
Абонент “Представитель” набирает на своем IP-телефоне 302 номер 1301.
IP-телефон 302 связывается с управляющим сервером 350 и просит установить соединение с абонентом 1301
Управляющий сервер 350 с помощью таблицы настроек 7 определяет шлюз (321) для доставки вызова и добавочный номер 371 абонента 1301 в системе нумерации ATC 311 офиса Город 4.
Управляющий сервер 350 с учетом индивидуальных настроек и предпочтений абонентов подготавливает и передает информацию для установки соединения вызывающей стороне (302) и вызываемому шлюзу (321) и контролирует установку соединения.
Управляющий сервер 350 отправляет на IP-телефон 302 информацию о том, что нужно доставить вызов на шлюз 321 посредством канала 088321.
Управляющий сервер 350 отправляет на шлюз 321 информацию о том, что нужно принять вызов от IP-телефона 302 и затем перенаправить его на АТС 311, на внутренний номер 371.
IP-телефон 302 устанавливает соединение со шлюзом 321 посредством канала 088321.
Шлюз 321 принимает вызов от IP-телефона 302, и затем устанавливает соединение со АТС 311 посредством канала E1.
Затем шлюз 321 набирает на АТС 311 добавочный номер 371 и устанавливает прямое соединение с вызываемым абонентом “Менеджер”, т.е. с телефоном 301.
В результате образуется прямое соединение между абонентами “Представитель” и “Менеджер”
Пример. Звонок Цифровая АТС – IP-АТС
В качестве примера рассмотрим звонок с цифровой АТС 311 на IP-АТС 313 (фиг.3).
Абонент “Менеджер” из офиса Город 4 набирает абонента “Юрист” офиса Город 2.
Абонент “Менедежер” набирает на своем телефоне 301 номер 1304.
Сигнал набора номера попадает на АТС 311 и далее посредством канала Е1 попадает на шлюз 321.
Шлюз 321 связывается с управляющим сервером 350 и просит установить соединение с абонентом 1304.
Управляющий сервер 350 с помощью таблицы настроек 7 определяет точку для доставки вызова (313) и добавочный номер 374 абонента 1304 в системе нумерации АТС 313 офиса Город 2.
Управляющий сервер 350 с учетом индивидуальных настроек и предпочтений абонентов подготавливает и передает информацию для установки соединения вызывающему шлюзу (321) и вызываемой стороне (313) и затем контролирует установку соединения.
Управляющий сервер 350 отправляет на шлюз 321 информацию о том, что нужно доставить вызов на IP-ATC 313 посредством канала 088313.
Управляющий сервер 350 отправляет на IP-ATC 313 информацию о том, что нужно принять вызов от шлюза 321 и затем перенаправить на внутренний номер 374.
Шлюз 321 устанавливает соединение со шлюзом 324 посредством канала 088313.
IP-ATC 313 принимает вызов от шлюза 321.
Затем IP-ATC 313 переводит звонок на внутренний номер 374 и устанавливает прямое соединение с вызываемым абонентом “Юрист”, т.е. с телефоном 304.
В результате образуется прямое соединение между абонентами “Менеджер” и “Юрист”.
Таким образом, с помощью специальных шлюзов для простоты и удобства набора возможно быстрое внедрение общих планов нумерации для любых удаленных офисов с любыми офисными телефонными системами. При этом достаточно набрать прямой номер вызываемого абонента, и сигнал будет доставлен сразу до нужного абонента автоматически с использованием многоканальных свободных линий связи, минуя секретаря и ресепшн, что очень удобно, просто в эксплуатации и экономит много времени. А при отсутствии вызываемого абонента перенаправлять вызов на любое абонентское оборудование в любой сети (например, на мобильный телефон, EXTERNET+, Internet-автоответчик и др.).
Если за основу СППД выбрать какую-либо существующую операторскую сеть или комбинацию сетей оператора и Интернет, а в качестве авторизационного сервера использовать SoftSwitch; то с помощью данного изобретения оператор может быстро и эффективно наладить совместимость систем нумерации и коммутации своих сетей, независимо от технологии сетей и типа абонентского оборудования.
Централизованное хранение частных планов нумерации для всех абонентских устройств, принадлежащих данной абонентской сущности
Большинство абонентов используют абонентское оборудование, подключенное к различным сетям (стационарный телефон, мобильный телефон, Externet и т.д.). Каждое оборудование в отдельности может позволять хранить списки контактов, однако у абонента все равно возникают сложности – ему нужно каким-то образом синхронизовать информацию о списках контактов в разных абонентских устройствах. Процедура синхронизации, как правило, сложна, уникальна для каждой пары устройств и зачастую плохо поддается автоматизации.
С аналогичной проблемой абонент сталкивается при настройке правил управления исходящими вызовами, настройке укороченной нумерации и т.д.
В данном изобретении все настройки хранятся централизованно на управляющем сервере, к которому есть доступ не только с любого оборудования, но и через сеть Интернет.
Абонент может произвести настройку указанных выше правил один раз, в одном месте и затем использовать эти настройки на всех принадлежащих ему абонентских устройствах. Следовательно, изобретение позволяет решить указанные проблемы путем централизованного хранения всей информации об абоненте, как-то: списки контактов, правила короткой нумерации, правила управления исходящими вызовами, правила управления входящими вызовами.
В качестве примера рассмотрим звонок от абонентской сущности 0870951088605 к абонентской сущности 0870951000000 (фиг.6). В этом примере абонент набирает короткий номер, который затем преобразуется в единый номер. Доставить вызов в примере удается только на абонентское устройство со вторым приоритетом.
И в первом, и во втором вариантах доставить звонок на абонентское устройство с первым приоритетом доставить не удается. В первом примере перевод вызова на второе абонентское устройство происходит по таймауту, во втором варианте – по команде звонящего абонента.
Пример. Звонок на единый номер. Переключение по таймауту
В качестве примера рассмотрим звонок от абонентской сущности 0870951088605 к абонентской сущности 0870951000000 (фиг.6).
Абонентская сущность (в данном примере человек) с единым номером 0870951088605 звонит абонентской сущности с номером 0870951000000. Для инициации звонка используется одно из абонентских устройств, принадлежащих абонентской сущности 0870951088605 – телефон 605.
Абонент набирает на своем телефоне 605 номер 15.
Сигнал набора номера попадает на шлюз 622.
Шлюз 622 связывается с управляющим сервером 650 и просит установить соединение с абонентом 15.
Управляющий сервер определяет, что звонок идет с абонентского оборудования, принадлежащего абонентской сущности 0870951088605 (таблица 8). Таким образом, управляющий сервер идентифицирует звонящего как абонентскую сущность с единым номером 0870951088605.
Управляющий сервер определяет, что набран укороченный номер, и находит частный план нумерации, принадлежащий данной абонентской сущности 0870951088605 (таблица 9).
Управляющий сервер 650 с помощью таблицы настроек 9 определяет, что необходимо установить соединение с абонентской сущностью, имеющей единый номер 0870951000000.
Управляющий сервер 650 с помощью таблиц настройки входящих вызовов для номера 0870951000000 (таблицы 1-4) определяет список абонентских устройств, на которые необходимо доставлять вызов.
Управляющий сервер 650 начинает установку соединения с абонентским устройством из списка, имеющим первый приоритет, то есть с абонентским устройством Офис Город 1.
Управляющий сервер 650 отправляет на шлюз 622 информацию о том, что нужно доставить вызов на шлюз 625 посредством канала 088625.
Управляющий сервер 650 отправляет на шлюз 625 информацию о том, что нужно принять вызов от шлюза 622 и затем перенаправить его на номер 674.
Шлюз 622 устанавливает соединение со шлюзом 625 посредством канала 088625.
Шлюз 625 принимает вызов от шлюза 622 и затем устанавливает соединение с АТС 614 посредством канала 672.
Затем шлюз 625 набирает в АТС (614) добавочный номер 674 и устанавливает прямое соединение с вызываемым абонентским устройством телефон 604.
Телефон 604 начинает звонить, однако абонент 0870951000000 не снимает трубку, так как в данный момент отсутствует на рабочем месте в офисе.
Если трубку на телефоне 604 не снимают в течение определенного промежутка времени, то управляющий сервер принимает решение о том, что на данное абонентское оборудование вызов доставить не удается, и необходимо использовать другие варианты доставки вызова.
Управляющий сервер 650 начинает установку соединения со вторым абонентским устройством из списка с правилами доставки входящих звонков для единого номера 0870951000000, то есть с абонентским устройством Мобильный Город 1.
Управляющий сервер 650 отправляет на шлюз 622 информацию о том, что нужно доставить вызов на шлюз 623 посредством канала 088623.
Управляющий сервер 650 отправляет на шлюз 623 информацию о том, что нужно принять вызов от шлюза 622 и затем перенаправить его на номер 89059050608.
Шлюз 622 устанавливает соединение со шлюзом 623 посредством канала 088623.
Шлюз 623 принимает вызов от шлюза 622 и затем устанавливает соединение с мобильной сетью Город 1 (644) посредством канала 89139130623.
Затем шлюз 623 набирает в мобильной сети Город 1 (644) добавочный номер 89059050608 и устанавливает прямое соединение с вызываемым абонентским устройством телефон 608.
В результате образуется прямое соединение между абонентами.
Абонент с номером 0870951000000 снимает трубку на телефоне 608 и принимает входящий вызов.
Таким образом, произошел вызов с использованием технологий: частная нумерация, единые номера, управление входящими звонками. Причем при доставке входящего звонка для предназначенного для абонентской сущности 0870951000000 доставить звонок на первое абонентское устройства из списка не удалось, и по истечении таймаута вызов был перенаправлен на второе абонентское устройство из списка.
Пример. Звонок на единый номер. Переключение по команде (фиг.6)
В качестве примера рассмотрим звонок от абонентской сущности 0870951088605 к абонентской сущности 0870951000000 (фиг.6).
Абонентская сущность (в данном примере человек) с единым номером 0870951088605 звонит абонентской сущности с номером 0870951000000. Для инициации звонка используется одно из абонентских устройств, принадлежащих абонентской сущности 0870951088605 – телефон 605.
Абонент набирает на своем телефоне 605 номер 15.
Сигнал набора номера попадает на шлюз 622.
Шлюз 622 связывается с управляющим сервером 650 и просит установить соединение с абонентом 15.
Управляющий сервер определяет, что звонок идет с абонентского оборудования, принадлежащего абонентской сущности 0870951088605 (таблица 8). Таким образом, управляющий сервер идентифицирует звонящего как абонентскую сущность с единым номером 0870951088605.
Управляющий сервер определяет, что набран укороченный номер, и находит частный план нумерации, принадлежащий данной абонентской сущности 0870951088605 (таблица 9).
Управляющий сервер 650 с помощью таблицы настроек 9 определяет, что необходимо установить соединение с абонентской сущностью, имеющей единый номер 0870951000000.
Управляющий сервер 650 с помощью таблиц настройки входящих вызовов для номера 0870951000000 (таблицы 1-4) определяет список абонентских устройств, на которые необходимо доставлять вызов.
Управляющий сервер 650 начинает установку соединения с абонентским устройством из списка, имеющим первый приоритет, то есть с абонентским устройством Рабочий Город 1 телефон 604.
Управляющий сервер 650 отправляет на шлюз 622 информацию о том, что нужно доставить вызов на шлюз 625 посредством канала 088625.
Управляющий сервер 650 отправляет на шлюз 625 информацию о том, что нужно принять вызов от шлюза 622 и затем перенаправить его на номер 674.
Шлюз 622 устанавливает соединение со шлюзом 625 посредством канала 088625.
Шлюз 625 принимает вызов от шлюза 622 и затем устанавливает соединение с АТС 614 посредством канала 672.
Затем шлюз 625 набирает в АТС (614) добавочный номер 674 и устанавливает прямое соединение с вызываемым абонентским устройством телефон 604.
Телефон 604 начинает звонить, однако абонент 0870951000000 не снимает трубку, так как в данный момент отсутствует на рабочем месте в офисе.
Звонящий абонент слышит, что сигналы посылки вызова идут, однако трубку никто не снимает. Тогда звонящий абонент путем набора определенной комбинации цифр на своем телефоне дает команду управляющему серверу остановить процедуру установки соединения с текущим абонентским устройством и перенаправить вызов на следующие абонентское устройство, принадлежащее абонентской сущности с единым номером 0870951000000.
Управляющий сервер 650 получает команду от звонящего абонента и начинает установку соединения со вторым абонентским устройством из списка с правилами доставки входящих звонков для единого номера 0870951000000, то есть с абонентским устройством Мобильный Город 1.
Управляющий сервер 650 отправляет на шлюз 622 информацию о том, что нужно доставить вызов на шлюз 623 посредством канала 088623.
Управляющий сервер 650 отправляет на шлюз 623 информацию о том, что нужно принять вызов от шлюза 622 и затем перенаправить его на номер 89059050608.
Шлюз 622 устанавливает соединение со шлюзом 623 посредством канала 088623.
Шлюз 623 принимает вызов от шлюза 622 и затем устанавливает соединение с мобильной сетью Город 1 644 посредством канала 89139130623.
Затем шлюз 623 набирает в мобильной сети Город 1 644 добавочный номер 89059050608 и устанавливает прямое соединение с вызываемым абонентским устройством телефон 608.
В результате образуется прямое соединение между абонентами.
Абонент с номером 0870951000000 снимает трубку на телефоне 608 и принимает входящий вызов.
Таким образом, произошел вызов с использованием технологий: частная нумерация, единые номера, управление входящими звонками. Причем при доставке входящего звонка для предназначенного для абонентской сущности 0870951000000 доставить звонок на первое абонентское устройства из списка не удалось, и по команде звонящего абонента вызов был перенаправлен на второе абонентское устройство из списка.
Совместимость с неизвестными сетями
В мире постоянно появляются все новые и новые сети, построенные на новых принципах. Зачастую технологии коммутации и идентификации в новых сетей значительно отличаются от используемых в существующих сетях.
При появлении каждой новой сети встает задача обеспечения обмена вызовами между новой и уже существующими сетями. Отсутствие единых требований к процедуре обмена и стандартов адресации и идентификации приводит к тому, что сейчас такие задачи каждый раз решаются индивидуально, что требует значительных финансовых и временных затрат.
Изобретение позволяет значительно упростить интеграцию с новыми сетями, в том числе с сетями, построенными на неизвестных протоколах, так как:
с помощью СППД, шлюзов и шлюзов-коммутаторов обеспечивает соединение с другими сетями,
с помощью единой и частной систем нумерации абонентских сущностей делает возможными вызовы между любыми сетями,
формализует обмен данными между сетями, что приводит к стандартизации алгоритмом обмена вызовами,
предоставляет возможность централизованного хранения настроек абонентских сущностей. Эти настройки могут использоваться в любых сетях вне зависимости от используемого в сети протокола и принципов построения.
Принципы нумерации, адресации и идентификации, заявляемые в изобретении, не связаны с конкретными протоколами и технологиями. Эти принципы одинаково хорошо подходят и для существующих и для новых сетей. За счет этого обеспечивается высокая скорость интеграции с новыми сетями, в том числе с сетями, основанными на не известных на данный момент технологиях.
Единое пространство номеров абонентских сущностей
В традиционных сетях номера назначаются абонентским устройствам или терминалам. Если абоненту принадлежит несколько абонентских устройств, то перед желающими позвонить такому абоненту встает непростая задача выбора, на какое абонентское устройство, а значит, и на какой номер направить вызов. Ситуация осложняется тем, что зачастую для инициации вызова в разных сетях звонящему приходится использовать разное абонентское оборудование.
Другая проблема, с которой сталкиваются пользователи традиционных сетей – сложность адресации групп абонентов. Часто звонящий хочет дозвониться не до конкретного абонента, а просто до любого представителя той или иной группы абонентов (например, подразделения, организации и т.п.). В рамках одной сети эту проблему решают путем использования многоканальных номеров и переадресации вызовов. Однако эти решения перестают работать, когда необходимо объединить в одну группу абонентов, использующих оборудование, подключенное к разным сетям.
Изобретение позволяет решить обе эти проблемы, так как оперирует с понятием абонентской сущности. В качестве такой сущности может выступать отдельный человек, группа людей или любое другое понятие (например, конкретное оборудование или автоответчик, автоматическая справочная служба, сервер голосовой почты и т.д.). В рамках изобретения номера назначаются именно абонентским сущностям, а не абонентским устройствам. Это позволяет следующее.
Привязывать к одной абонентской сущности, имеющей единый номер, абонентские устройства, распложенные в разных сетях. Это решает проблему с выбором устройства и номера для звонка абоненту.
Создавать единые номера для любых групп абонентов и любых других понятий.
Создать единую, удобную для использования нумерацию абонентских сущностей, скрывающую нюансы нумерации абонентских устройств в различных сетях.
Таким образом, изобретение позволяет создать единое пространство абонентских сущностей разных типов (человек, отдел, филиал, организация и т.д.), а также снабдить эти абонентские сущности общими правилами нумерации и правилами управления входящими и исходящими вызовами.
Кроме того, вышеописанные примеры являются всего лишь конкретной реализацией проблематики единой адресной и частных укороченных систем нумерации, а само изобретение гораздо шире, чем эти примеры, и не ограничивается известными на настоящий момент сетями и технологиями.
ПРОМЫШЛЕННАЯ ПРИМЕНИМОСТЬ
Настоящее изобретение может быть с максимальной отдачей использовано для телефонной, видео и других типов связи офисов, организаций и предприятий, чья деятельность требует постоянных телефонных и других переговоров и где существует потребность в удобстве и скорости вызовов абонентов, а также в снижении трат и обеспечении бесперебойности работы упомянутых методов связи.
Кроме того, посредством введения понятия “абонентская сущность” без привязки к конкретному оборудованию настоящее изобретение решает проблему оптимального выбора способа связи с вызываемым абонентом (с точки зрения удобства вызываемого абонента и экономии по стоимости вызова для вызывающего). Достаточно набрать единый номер, и вызов будет доставлен эффективным способом (на обычный телефон, мобильный, программный, автоответчик или любое другое оборудование, максимально удобное для приема вызова вызываемому абоненту).
Аппаратная основа системы может быть создана из стандартных узлов и деталей, имеющихся на рынке.
Например, для объединения пользователей компьютеров, мобильных абонентов и абонентов IP-ATC, аналоговых и цифровых АТС в качестве сети пакетной передачи данных можно использовать Интернет.
В качестве программного обеспечения для пользователей компьютеров – программное обеспечение типа SoftPhone, например ExternetPlus.
В качестве шлюзов для обеспечения соединения (в том числе автоматического) с мобильными сетями в России GSM – FXO/FXS/E1 шлюзы совместно с VoIP-шлюзами с интерфейсами FXO и/или FXS и/или Е1 или GSM – VoIP-шлюзы.
В качестве шлюзов для обеспечения соединения (в том числе автоматического) с абонентами аналоговых АТС – VoIP-шлюзы с интерфейсами FXO и/или FXS и/или Е1, а для автоматической доставки вызова – специальное программное обеспечение на управляющем сервере, которое выполняет функцию DISA автоматически.
При необходимости преобразования сигналов сетей сопряжения можно использовать пограничные контроллеры типа Mera SBC VoIPal или MVTS.
В качестве управляющего сервера можно использовать сервер на базе Linux или Windows с программным обеспечением типа SoftSwitch Class 5, после внесения в него соответствующих изменений согласно предыдущим разделам описания.
При появлении новой сети с любой нумерацией можно стандартными методами спроектировать и изготовить шлюзы, пограничные контроллеры и управляющее вызовами программное обеспечение для управляющего сервера, которые будут использоваться в новой сети.
Формула изобретения
1. Коммуникационная система, включающая: сеть пакетной передачи данных, соединяющуюся посредством шлюзов с телефонной сетью общего пользования, с мобильными и с другими сетями разных операторов;
единую систему идентификации абонентов и абонентских групп всех сетей разных операторов, соединяющихся с пакетной сетью передачи данных напрямую, либо посредством шлюзов, и делающую возможным вызовы, в том числе автоматические и многоканальные, между абонентами этих сетей независимо от технологии сетей и операторов;
по крайней мере, один управляющий сервер, связанный с сетью пакетной передачи данных, который выполнен с возможностью управления коммутацией вызовов по единой и частным системам нумерации абонентов разных операторов независимо от технологии сетей; и полностью или частично содержит правила, данные и настройки маршрутизации единой и частных сетей нумерации абонентов;
по крайней мере, один интерфейс управления настройками абонентов и абонентских групп, выполненный с возможностью самостоятельного задания правил управления входящими и исходящими вызовами, в том числе с возможностью использования частных планов нумерации для доставки вызова другим абонентам и абонентским группам;
по крайней мере, одно абонентское устройство, связанное с любой сетью любого оператора, соединенной с сетью пакетной передачи данных с помощью, по крайней мере, одного шлюза и/или пограничного контроллера;
шлюзы и пограничные контроллеры, соединяющие любые сети разных операторов с сетью пакетной передачи данных.
2. Коммуникационная система по п.1, отличающаяся тем, что она дополнительно содержит, по крайней мере, одну частную систему нумерации абонентов и абонентских групп всех сетей разных операторов, соединяющихся с пакетной сетью передачи данных посредством шлюзов, и делающую возможным вызовы, в том числе автоматические и многоканальные, с использованием частных планов нумерации, в том числе по укороченному набору любых абонентов этих сетей.
3. Коммуникационная система по п.1 или 2, отличающаяся тем, что она выполнена с возможностью автоматической коммутации вызовов.
4. Коммуникационная система по п.1 или 2, отличающаяся тем, что она выполнена с возможностью осуществления вызовов с использованием единой и частных систем нумерации для коммутации разного по типу и технологии подключения и коммутации абонентского оборудования разных производителей, подключенного к сетям разных операторов, в том числе без обязательного изменения операторских сетей и/или без обязательного применения операторских сетей и/или без введения системы префиксов в действующей нумерации того или иного оператора и маршрутизации через сеть пакетной передачи данных с использованием управляющего сервера.
5. Коммуникационная система по п.4, отличающаяся тем, что она выполнена с возможностью автоматической коммутации вызовов.
6. Коммуникационная система по п.1 или 2, отличающаяся тем, что она выполнена с возможностью доставки вызовов с использованием единой и, по крайней мере, одной частной систем нумерации абонентов и абонентских групп независимо от типа абонентского оборудования, сетей и операторов, к которым подключено абонентское оборудование.
7. Коммуникационная система по п.6, отличающаяся тем, что она выполнена с возможностью автоматической коммутации вызовов.
8. Коммуникационная система по п.4, отличающаяся тем, что она выполнена с возможностью осуществления вызовов с использованием единой и частных систем нумерации для коммутации разного по типу и технологии подключения и коммутации абонентского оборудования разных производителей, подключенного к сетям разных операторов, в том числе без обязательного изменения операторских сетей и/или без обязательного применения операторских сетей и/или без введения системы префиксов в действующей нумерации того или иного оператора и маршрутизации через сеть пакетной передачи данных с использованием управляющего сервера.
9. Коммуникационная система по п.8, отличающаяся тем, что она выполнена с возможностью автоматической коммутации вызовов.
РИСУНКИ
|